o(╥﹏╥)o伤心

微信无法下载Frombyte Explorer For ESX,不过只要点击右上角选择在浏览器或Safari中打开就可以啦!
Frombyte Explorer For ESX

Frombyte Explorer For ESX

  • 大小:4.75M
  • 语言:多语言
  • 类别: 数据恢复
  • 系统:Winxp/vista/win7/2000/2003

  vmware虚拟机数据恢复软件V3.3 是由北亚数据恢复中心所开发的数据恢复软件套件中的一个模块,其主要对ESX/ESXi 3.x/4.x/5.x 系统上的VMFS文件系统的卷损坏、误删除虚拟机/文件 等数据急救,使用户的损失降到最低。

  一、软件可以处理以下故障 :

  1、VMFS文件系统损坏

  2、VMFS LVM损坏

  3、误删除虚拟机、虚拟磁盘、快照文件

  4、重建数据存储(格式化)

  二、支持以下ESX/ESXi 和其对应的VMFS文件系统版本:

  1、支持ESX/ESXi 3.x/4.x/5.x

  2、支持VMFS-3和VMFS-5 文件系统

  3、支持所有版本的 VMFS LVM

  三、软件环境支持:

  可运行的操作系统:Windows2000/Windows XP/ Windows2003/Windows7/Windows2008

  (支持以上操作系统的32位和64位版本)

  四、软件基本使用原理和说明:

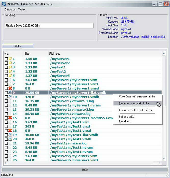
  A. 软件需要载入存储介质来时行扫描和恢复,存储介质可为物理上一块磁盘或逻辑上一个磁盘镜像文件。

  B. 软件分为3种恢复模式:浏览模式、灾难恢复模式、深度灾难恢复模式。

  C. 主要外部附加功能2种:查找VMFS卷、创建虚拟VMFS LVM。

  使用原理是:

  1. 制作一个用于恢复的磁盘或磁盘镜像文件。在ESX/ESXi 系统中,如一个数据存储用 /dev/sdb 来表示(ESX/ESXi 3.x/4.x),用 dd 命令镜像 /dev/sdb 到新接入一块磁盘上,在把此磁盘接入到软件支持的 Windows 环境上进行恢复,或是直接把LUN通过光纤或 iSCSI 方式映射到软件支持的Windows 环境上进行恢复。(此步骤较为专业,如有不明白之处,可于 北亚数据恢复中心 联系)。而如果原来ESX、ESXi 上使用了存储扩展(多个LUN合成一个数据存储),则要在程序中使用“创建虚拟VMFS LVM”功能来把多个LUN虚拟成一个存储进行扫描恢复。

  2. 当没有VMFS卷时,可用“查找VMFS卷”功能来找到VMFS卷,然后在使用3种恢复功能的任意一种来进行数据恢复。如果程序自动找到VMFS卷,则不需要进行此步骤。

  3. 恢复功能分为三种,第一种“浏览数据存储”:这只是针对VMFS卷损坏无法挂载而使用的方式。第二种“灾难恢复扫描”是针对删除了虚拟机、虚拟磁盘、快照文件而使用的方法。第三种“深度灾难恢复扫描”,此方式与灾难恢复扫描类似,但此方法是针对VMFS卷严重损坏而使用的一种方式。

  建议:一般VMFS卷损坏,数据存储无法正常识别正常挂载,就使用第一种恢复方式“浏览数据存储”,如果是删除了虚拟机、虚拟磁盘、快照文件就使用第二种恢复方式“灾难恢复扫描”,如果很严重是损坏就使用第三种恢复方式“深度灾难恢复扫描”。(如有任何不明白之处,请于北亚数据恢复中心 联系)

版本: 3.0 | 更新时间: 2024-12-23

同类推荐

最新更新

Frombyte Explorer For ESX评论

  • 1楼 华军网友 2016-01-28 06:11:50
    Frombyte Explorer For ESX很好用,谢谢啦!!
  • 2楼 华军网友 2019-02-13 09:56:55
    Frombyte Explorer For ESX界面设计很容易上手,功能很丰富,本人极力推荐!
  • 3楼 华军网友 2015-12-23 01:46:40
    Frombyte Explorer For ESX还不错,下载非常快,送你个好评!

精品推荐

大家还喜欢这些:

+

该应用未通过实名认证,您可通过手机助手下载。

取消好的